|
|
Online videotraining (vorige versie): Aanmaken en gebruiken van hulpbronnen |
r
Gebruikers- en werkgroepbibliotheken zijn eenvoudigweg Vectorworksbestanden met specifieke hulpbronnen die u via deze weg makkelijker en sneller kunt raadplegen wanneer u in Vectorworks tekent. Bibliotheken hebben geen enkele invloed op de grootte van het actieve bestand, noch nemen ze grote hoeveelheden geheugen in beslag.
Na het creëren van een hulpbronnenbibliotheek zijn de nieuwe hulpbronnen nog niet onmiddellijk beschikbaar. Klik met rechts op de titel van de Gebruikers- of Werkgroepbibliotheek in het Hulpbronnenbeheer en selecteer het commando Bijwerken. Of: klik in het Hulpbronnenbeheer op de menuknop Handeling en selecteer Bibliotheken bijwerken. Hierna vindt u de nieuwe hulpbronnen terug in het Hulpbronnenbeheer en de Hulpbronnenkiezer.
Om een hulpbronnenbestand te creëren:
Selecteer Bestand > Nieuw.
Importeer of creëer de hulpbron die u aan de bibliotheek wilt toevoegen.
Selecteer Bestand > Bewaar.
Het dialoogvenster ‘Bewaar Vectorworks tekening’ wordt geopend
Selecteer de locatie waar u het bestand wilt bewaren.
Plaats het bibliotheekbestand op de meest geschikte plaats (gebruiker of werkgroep, standaard of niet), afhankelijk van waar u de bibliotheek nadien wenst terug te vinden. Gaat het om meerdere bestanden, orden deze dan in verschillende mappen. In het Hulpbronnenbeheer heeft u ook de mogelijkheid om interne mappen te creëren om de hulpbronnen in een bepaald bestand verder in te delen.
|
Methode van raadplegen |
Locatie hulpbronnenbestand |
Verwijzing |
|
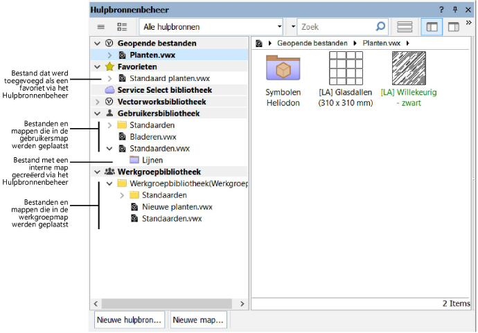
De groep Favorieten in het Hulpbronnenbeheer en de Hulpbronnenkiezer |
● Optie 1: Het bestand kan in eender welke bibliotheek zitten. Klik in het Hulpbronnenbeheer met de rechtermuisknop op het bestand en selecteer het contextcommando Voeg geselecteerd bestand toe aan favorieten. ● Optie 2: Favorietenmap in uw gebruikersmap: [Gebruiker]\Bibliotheek\Favorieten\[bestandsnaam] |
|
|
De groep Gebruikersbibliotheek in het Hulpbronnenbeheer en de Hulpbronnenkiezer |
Bibliotheekmap in uw gebruikersmap: [Gebruiker]\Bibliotheek\[bestandsnaam] |
|
|
De groep Werkgroepbibliotheek in het Hulpbronnenbeheer en de Hulpbronnenkiezer |
Bibliotheekmap in een gedeelde map die werd aangeduid als uw werkgroepmap. Zorg dat de map bereikbaar is via een lokaal netwerk of via een cloud-gebaseerde opslagdienst zoals Dropbox (Vectorworks-uitbreidingsmodule vereist): [Werkgroep]\Bibliotheek\[bestandsnaam] |
|
|
Overal waar lijsten met standaardhulpbronnen beschikbaar zijn, zoals de lijst met tekstijlen in de Methodebalk voor het gereedschap Tekst. |
Standaardenmap in uw gebruikersmap of in de netwerkmap die werd aangeduid als uw werkgroepmap (Vectorworks-uitbreidingsmodule vereist): [Gebruiker]\Bibliotheek\Standaarden\[bestandsnaam] [Werkgroep]\Bibliotheek\Standaarden\[bestandsnaam] |
Vul in het veld Bestandsnaam een naam in voor het bestand.
Klik op Bewaar.
U kunt standaardhulpbronnen op verschillende plaatsen in Vectorworks terugvinden, bijvoorbeeld in de lijst met Tekststijlen in de Methodebalk van het gereedschap Tekst. U kunt de beschikbare standaardinhoud ook op maat aanpassen door hulpbronnenbibliotheken te creëren en deze in een Standaardenmap in uw gebruikersmap of in een gedeelde werkgroepmap onderbrengen.
Wijzig geen bestanden in de Standaardenmap van de Vectorworksbibliotheek want deze wijzigingen gaan mogelijk verloren wanneer u Vectorworks bijwerkt.
De locatie van de standaardinhoud op maat hangt af van wie u toegang tot de inhoud wilt geven. De structuur van de map moet overeenkomen met die van de Standaardenmap in de Vectorworksbibliotheek. Als er een submap bestaat moet het bestand ook in een submap ondergebracht worden. De standaard tekststijlen van Vectorworks bevinden zich bijvoorbeeld in een map in de Vectorworks programmamap: [Vectorworks]\Bibliotheek\Standaarden\Hulpbronnen - Tekststijlen Om uw eigen bibliotheek met tekststijlen op maat beschikbaar te maken in Vectorworks plaatst u een bestand met deze tekststijlen in uw gebruikersmap of in een werkgroepmap.
● Om de standaardinhoud enkel voor uzelf beschikbaar te maken, zet u het bestand in de geschikte submap op de locatie [Gebruiker]\Bibliotheek\Standaarden. (Met [Gebruiker] wordt de gebruikersmap bedoeld die werd opgegeven bij Voorkeuren Vectorworks.) Een tekststijlbestand plaatst u bijvoorbeeld in [Gebruiker]\Bibliotheek\Standaarden\Hulpbronnen - Tekststijlen. Zie Voorkeuren Vectorworks: tabblad Bestandslocaties voor meer informatie.
● Als u beschikt over een Vectorworks-uitbreidingsmodule kunt u standaardinhoud creëren die projectspecifiek is of gedeeld met een werkgroep. Zet hiervoor het bestand op het netwerk in de geschikte submap op de locatie [Werkgroep]\Bibliotheek\Standaarden (Met [Werkgroep] wordt de werkgroepmap bedoeld die werd opgegeven bij Voorkeuren Vectorworks.) Een tekststijlbestand plaatst u bijvoorbeeld in [Werkgroep]\Bibliotheek\Standaarden\Hulpbronnen - Tekststijlen). Wanneer andere medewerkers deze werkgroepmap opgeven bij hun voorkeuren hebben zij eveneens toegang tot de standaardinhoud. Zie Specifieke bestanden delen met een werkgroep voor meer informatie.
De naam van het bibliotheekbestand op maat heeft ook een invloed op de beschikbaarheid van de hulpbronnen in Vectorworks. Bijvoorbeeld:
● Om de standaardtekststijlen van Vectorworks volledig te vervangen, gebruikt u dezelfde naam als het tekststijlbestand in de programmamap van Vectorworks (“Tekststijlen.vwx”).
● Om uw eigen standaardtekststijlen op maat naast die van Vectorworks beschikbaar te maken, gebruikt u een unieke naam zoals “Tekststijlen_op maat.vwx.
Als een bestandsnaam reeds in een andere map gebruikt is, wordt slechts de inhoud van één bestand getoond volgens deze hiërarchie: gebruikersmap, werkgroepmap, programmamap. Bijvoorbeeld: wanneer de volgende bestanden bestaan, zal de lijst met tekststijlen in het Kenmerkenpalet van Vectorworks enkel tekststijlen bevatten afkomstig uit het bestand in de gebruikersmap.
● [Gebruiker]\Bibliotheek\Standaarden\Hulpbronnen - Tekststijlen\Tekststijlen.vwx
● [Werkgroep]\Bibliotheek\Standaarden\Hulpbronnen - Tekststijlen\Tekststijlen.vwx
● [Vectorworks]\Bibliotheek\Standaarden\Hulpbronnen - Tekststijlen\Tekststijlen.vwx
Als een bibliotheekbestand op maat meerdere types hulpbronnen bevat, worden in Vectorworks enkel de hulpbronnen getoond voor de map waarin het bestand op maat ondergebracht is (of een alias of snelkoppeling naar het bestand). Wanneer een bestand bijvoorbeeld zowel tekststijlen als ruimtelabelsymbolen bevat, en het bestand zich in de map Bibliotheek\Standaarden\Ruimtes\Ruimtes - Symbolen labels bevindt, worden enkel de ruimtelabelsymbolen als standaardinhoud getoond.
~~~~~~~~~~~~~~~~~~~~~~~~~