DesignSeries00008.pngMarionette netwerken

Een netwerk is een reeks van knopen die aan elkaar gelinkt zijn om een functioneel script te vormen en de commando's in de knopen uit te voeren. Een afgerond netwerk is een Marionette script. Alle scripts worden gelezen van links naar rechts en de gegevensstroom gaat slechts in één richting. Netwerken kunt u enkel creëren en bewerken in 2D/Planaanzicht.

Netwerken creëren

Om een netwerk te creëren:

  1. Activeer het gereedschap Selectie en klik op het controlepunt in de outputpoort van de knoop, breng de cursor vervolgens naar de inputpoort van een andere knoop.

  2. Let erop dat de methode Verplaats van het gereedschap Selectie hierbij uitgeschakeld is.

  3. De twee poorten worden door een draad met elkaar verbonden. De output van een knoop kan verbonden worden met meerdere inputs van andere knopen. Het is eveneens mogelijk om meerdere outputs te verbinden met één enkele input.

Marionette00009.png 

Om een complex netwerk overzichtelijker te maken, kunt u het commando Lijn uit/Verdeel gebruiken. Hierdoor worden alleen de knopen herschikt, de draden tussen de knopen worden niet gewijzigd. (Zie Objecten uitlijnen en verdelen.)

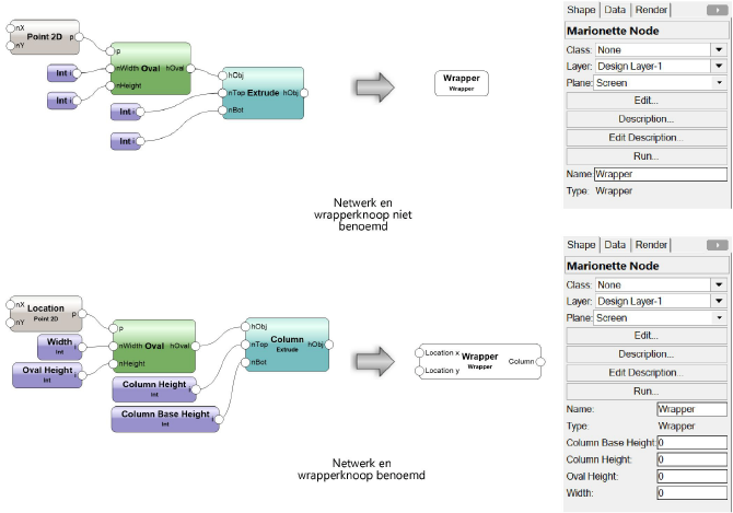
Knopen benoemen

Het geven van namen aan knopen is een belangrijk gegeven tijdens het creëren en organiseren van een netwerk. De naam van een knoop heeft ook invloed op wrapperknopen. Zie ook Wrapperknopen. Geef inputknopen en de daaraan gelinkte knopen een naam. Dit maakt het gemakkelijker de individuele stadia van ingewikkelde netwerken te onthouden. Gebruik het Infopalet om een knoop een Naam te geven.

Geef knopen een herkenbare naam, zodat u de waarden kunt aanpassen zonder de wrapperknoop binnen te gaan.

De benamingen komen in alfabetische volgorde op de wrapperknoop te staan.

De ongebruikte poorten van knopen met een naam worden weergegeven op de wrapperknoop zodat u ze gemakkelijk kunt verbinden met andere netwerken. Dit is nog een goede reden om de knopen te benoemen.

Marionette00010.png 

Netwerken bewerken

Om een netwerk te bewerken:

  1. Selecteer een knoop of draad die u wilt vervormen.

  2. In het netwerk hierboven selecteert u bijvoorbeeld de draad die de knopen ‘Oval’ en ‘Column’ verbindt.

  3. Om deze draad los te koppelen, selecteert u het controlepunt op de inputpoort.

  4. In het netwerk hierboven is dit het controlepunt bij de ‘profile’ input van de ‘Column’ knoop.

  5. Verbind de draad in kwestie met een andere inputpoort of verwijder de draad door op een leeg gebied in de tekening te klikken.

Als u een knoop verwijdert, worden ook alle verbindingen van deze knoop opgeheven.

Marionette scripts uitvoeren

Commando

Locatie

Marionette script uitvoeren

Contextmenu

Klik met de rechtermuisknop op een knoop in het netwerk en selecteer het commando. Klik op de knop Bewerk in het Infopalet.

Dit is inherent aan de gebruikte programmeertaal.

Objecten die gecreëerd worden door het script, worden gegroepeerd als het script voltooid is. Door het script meermaals na elkaar uit te voeren, zullen de gegroepeerde objecten die tot stand kwamen op basis van de vorige uitvoering va het script, vervangen worden. Om de reeds gecreëerde objecten te behouden, dient u de groep te hernoemen of de objecten te degroeperen.

Marionette scripts debuggen

De methode Debuggen van het gereedschap Marionette stelt u in staat om fouten op te sporen in netwerken die niet functioneren zoals verwacht. Wanneer u de methode Debuggen selecteert, verschijnt er een getal naast elke outputpoort. Dit is het aantal waarden dat vanuit deze outputpoort vertrekt naar de gekoppelde inputpoorten. Als u op een draad klikt, worden alle waarden die door deze draad worden gestuurd, weergegeven. Het script wordt uitgevoerd zodra u het dialoogvenster sluit.

Om de waarden van de draden te bewaren, klikt u op de knop Instellingen. In het instellingenvenster vinkt u de optie Bewaar laatste uitvoering van het debuggen aan. Dankzij deze functie kunt u de waarden van de draden bekijken zonder het script opnieuw uit te moeten voeren.

Marionette00013.png 

~~~~~~~~~~~~~~~~~~~~~~~~~

Marionette knopen

Knopen invoegen met Marionette

Wrapperknopen

Menucommando’s creëren d.m.v. wrapperknopen

Objectknopen gebruiken

Netwerken bewaren en exporteren